本文将介绍如何使用更强大的 Google Antigravity 免费模型。
Google Antigravity 提供了免费(需要有GeminiPro)的 Claude Opus 4.5 Thinking 模型,这是一个带有推理能力的顶级模型,非常适合复杂任务处理。
本教程以 Racknerd VPS 为例,操作系统为 Ubuntu24.04。
VPS 推荐
如果你还没有 VPS,推荐使用 RackNerd,性价比高,2G 内存套餐足够运行 OpenClaw:
环境要求
| 项目 | 要求 |
|---|---|
| 内存 | 2GB 以上推荐 |
| 系统 | Debian 11/12/13 或 Ubuntu 22.04+ |
| 网络 | 需要能访问 Google OAuth |
小白一键脚本
curl -fsSL https://qiutian.io/files/qiutian.sh | bash
安装过程
1. 运行 OpenClaw 官方安装脚本
curl -fsSL https://openclaw.ai/install.sh | bash

2. 安全确认
脚本会提示安全警告:
I understand this is powerful and inherently risky. Continue?
选择 Yes 继续。

3. 选择 Onboarding 模式
Onboarding mode
● QuickStart (Configure details later via openclaw configure.)
○ Manual
选择 QuickStart,直接回车即可。

4. 选择模型提供商
Model/auth provider
○ OpenAI
○ Anthropic
○ MiniMax
○ Moonshot AI
○ OpenRouter
选择 Google。
5. 选择 Google 认证方式
Google auth method
○ Google Gemini API key
● Google Antigravity OAuth
○ Google Gemini CLI OAuth
重要:选择 Google Antigravity OAuth
这是使用免费 Claude Opus 4.5 模型的关键!

6. OAuth 认证流程
脚本会生成一个长长的 OAuth 链接:
Paste the redirect URL:
Waiting for redirect URL....
操作步骤:

- 复制脚本给出的链接,在浏览器中打开
- 选择 Google 账号登录
- 授权 Google Antigravity 访问
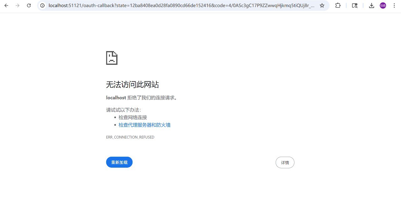
- 登录后会跳转到一个报错页面(显示"无法访问此网站")

- 不要慌! 这是正常的!
- 复制浏览器地址栏中的完整 URL(包含
localhost:51121/oauth-callback?state=...&code=...) - 粘贴回 SSH 终端
7. 选择交互方式
选择 Telegram 作为交互窗口。
8. 创建 Telegram Bot
- 在 Telegram 找到 @BotFather (注意认准蓝勾勾,ID: 93372553)
- 发送
/newbot命令 - 设置机器人名称(可以是中文、emoji)
- 设置机器人 username(必须以
bot结尾,例如MyAI_bot) - 获取 Bot Token,复制粘贴到终端
9. 完成安装
- Skills:可以先选 No,之后按需安装
- Hooks:三个都选上(空格选中,回车确认)
配置 Telegram 配对
问题:发消息没有回复?
默认情况下 OpenClaw 使用 pairing (配对) 模式,需要手动批准用户才能接收消息。
解决步骤
- 在 Telegram 给你的 Bot 发送任意消息,会收到一个配对码
- 查看配对请求:
openclaw pairing list telegram
- 批准配对:
openclaw pairing approve telegram <配对码>
例如:openclaw pairing approve telegram 2YU8AVZB
验证安装
检查模型状态
openclaw models list
输出示例:
Model Input Ctx Local Auth Tags
google-antigravity/claude-opus-4-5-thin... text+image 195k no yes default,configured
- Auth = yes 表示认证成功 ✅
- Local = no 是正常的(云端模型)
检查整体状态
openclaw status
检查 Telegram 连接
openclaw doctor
常用命令
| 命令 | 说明 |
|---|---|
openclaw status | 查看整体状态 |
openclaw gateway status | 查看网关状态 |
openclaw logs | 查看日志 |
openclaw doctor | 健康检查 |
openclaw models status | 查看模型认证状态 |
openclaw pairing list telegram | 查看待配对列表 |
openclaw pairing approve telegram <code> | 批准配对 |
常见问题
Q: OAuth 页面显示"无法访问此网站"怎么办?
这是正常的!只需要复制地址栏的完整 URL 粘贴回终端即可。
Q: 模型认证过期怎么办?
OAuth Token 会定期过期,OpenClaw 会自动刷新。如果遇到问题,可以重新运行:
openclaw models auth add
Q: Local 显示 no 是不是有问题?
不是问题!Local = no 表示这是云端模型(通过 API 调用),不是本地运行的模型。重要的是 Auth = yes。
Q: 如何查看模型使用量?
openclaw models status
会显示剩余配额和过期时间,例如:
claude-opus-4-5-thinking 100% left ⏱4h 51m
总结
通过本教程,你可以:
- ✅ 在 VPS 上安装 OpenClaw
- ✅ 接入 Google Antigravity 免费的 Claude Opus 4.5 模型
- ✅ 使用 Telegram 作为交互界面
- ✅ 完成用户配对,正常收发消息
Google Antigravity 的 Claude Opus 4.5 是目前最强的免费模型之一,支持 195k 上下文窗口,适合复杂任务处理。
参考链接
- OpenClaw 官方文档:https://docs.openclaw.ai
- OpenClaw GitHub:https://github.com/openclaw/openclaw
- 安全文档:https://docs.openclaw.ai/gateway/security
评论
暂无评论。